ChartLogic emr and practice management software patient portal charting multi speciality cloud based emr software free demo and pricing

Home > All EMR Software


Rating

  • Overall
  • Ease of Use
  • Customer Support
  • Functionality

ChartLogic EHR Software

Rating: 4 Star Rating 4
Reviews: 59
: Apr, 2026

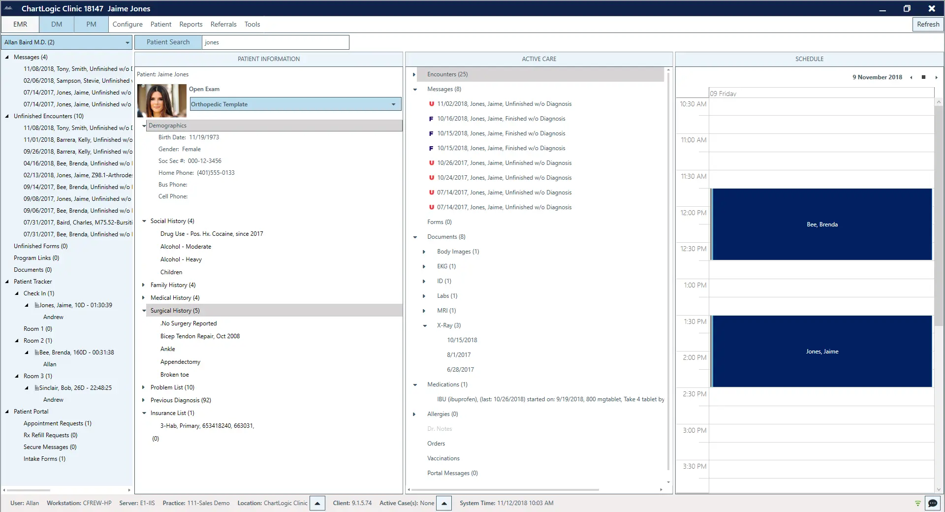
ChartLogic EHR Software is a complete ambulatory Electronic Health Records (EHR) suite including revenue cycle management (RCM), electronic medical records (EMR) Software, practice management (PM), e-prescribing (e-Rx) and patient portal.

ChartLogic EHR Software offers many modules and features that streamline practices. It allows physicians to create and manage templates using the chart logic ‘Template Builder’. The integrated ‘PrecisionVoice’ feature allows physicians to chart efficiently through voice dictation. Physicians can chart electronically with the help of an extensive library containing specialty-specific terminologies, combined with templates, macros, SmartFields, and other customizable tools that allow clinicians to complete a single patient record in 90 seconds or less. Physicians can also prescribe electronically using the ePrescribe (e-Rx) feature.

ChartLogic Medical Billing Software is very effective. Practices can gain full control of their collections with the help of the automatic eEligibility tool. The eEligibility tool runs automatic checks on each patient beforehand and supplies staff with complete details on a patient’s co-pays and insurance deductibles. The software helps identify claim errors before submission, decreasing the number of rejected claims.

ChartLogic’s PM Software comes equipped with an ‘Appointment Scheduler’ that accommodates the needs of physicians. It allows administrators to set recurring or new appointments to keep track of patients within the practice and control patient traffic. Administrators can also view demographic information, appointment history and family structure for each patient with Patient Registration.

ChartLogic EMR Software displays an entire patient note on a single screen eliminating the need for constant clicking in search for drop boxes or pop-up pages. From medical histories to diagnosis codes and referral reply letters, everything is accessible from this screen, making it convenient for physicians to complete a comprehensive note. To clean up the lab process, ChartLogic EHR can connect with hundreds of labs across the country allowing users to send labs and receive results electronically. Insurance information and physician referral information can also be viewed at a glance.

ChartLogic EMR system offers RCM services to practice and billing facilities that need to increase their financial performance.  ChartLogic EMR Software takes full control and responsibility for a practice’s billing from coding to submitting claims and collections. Office Managers can pull financial, productive, and administrative reports to gauge practice performance and take necessary actions.

User Reviews for ChartLogic EHR Software

    • Overall

    • Ease of Use

    • Customer Support

    • Functionality

    Pros: ChartLogic EHR Software helps me document surgical consults without spending half the evening at my desk. The customizable templates mean I can get through notes quickly and I appreciate how billing codes are suggested automatically.

    Cons: Some features feel hidden and I have had to call support just to figure out simple things. Updates also seem to cause little glitches.

    Verdict: Good overall though not without quirks. It saves time and that is the main reason I continue using it despite the occasional bumps.

    Peter, Lakeside Orthopedics

    Aug, 2025

    • Overall

    • Ease of Use

    • Customer Support

    • Functionality

    Pros: What I like most is that the system is not overly complicated my staff adapted fairly quickly. The scheduling tools are flexible and I find the charting shortcuts handy for repetitive visits.

    Cons: It can lag at times when switching between modules which interrupts the flow of patient visits.

    Verdict: For our practice it is been a pretty good fit. It is not flawless but compared to other EHRs I have used it is more on the user friendly side.

    Harris, Evergreen Health

    Aug, 2025

    • Overall

    • Ease of Use

    • Customer Support

    • Functionality

    Pros: It is simple to learn. The voice dictation is surprisingly accurate and the layout feels cleaner than other systems I have used. I can get through notes quickly, which frees up more time for patients.

    Cons: There are fewer advanced features compared to bigger EMR systems. Some reports could be more detailed.

    Verdict: For a small practice like mine ChartLogic fits well. It is not packed with every feature but it does the basics smoothly without overwhelming you.

    Laura, West Lake Pediatrics

    Aug, 2025

    • Overall

    • Ease of Use

    • Customer Support

    • Functionality

    Pros: I can not say much positive except that once you finally enter notes they are stored reliably and accessible. That is the bare minimum I would expect but at least it delivers there.

    Cons: Navigation is clunky reporting is frustrating and support feels nonexistent half the time. It slows my workflow instead of helping.

    Verdict: Honestly I regret choosing this system. For my practice it is been more hassle than help.

    Linda, Behavioral Health Associates

    Jun, 2025

Showing 1 - 4 of 59